BISTABLES
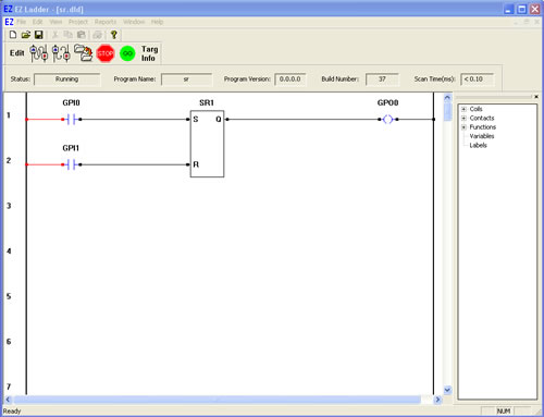
| SR- Set Dominant Bistable | ![]() |
The SR function acts as a set dominant bistable. If the set input (S) is true, the output (Q) is true. A true on the reset (R) input sets the output (Q) to false only if the set (S) input is also false. |


You have completed the SR exercise.