BISTABLES
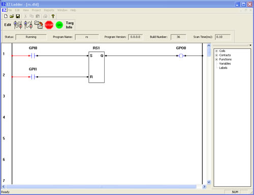
| RS- Reset Dominant Bistable | ![]() |
The RS function acts as a reset dominant bistable. If the set input (S) is true, the output (Q) is true. A true on the reset (R) input sets the output (Q) to false (regardless of the set (S) input state). |


You have completed the RS exercise.